官网
官网
游客
注册
登录
光接入OLT
非管理型OLT
ZH-VOLT
ZH-VOLT16/32硬件规格及安装说明
ZH-VOLT16/32软件调试说明
VOLT升级说明
VOLT使用说明
ZH-1GS(LI)
ZH-1GS(LI)硬件规格及安装说明
ZH-1GS(LI)软件调试说明
ZH-VOLTXG64
ZH-VOLTXG64硬件规格及安装说明
ZH-VOLTXG64软件调试说明
盒式OLT
GPON OLT
盒式GPON OLT硬件规格及安装说明
ZH-1GS 硬件规格及安装说明
ZH-2GS硬件规格及安装说明
ZH-4GS硬件规格及安装说明
ZH-8GS硬件规格及安装说明
ZH-16G硬件规格及安装说明
ZH-4GS(Ultra)硬件规格及安装说明
ZH-8GS(Ultra)硬件规格及安装说明
盒式GPON OLT 软件调试说明
其他功能-快捷访问
升级管理-上传升级
设备访问
设备登录-设备的连接
设备登录-设备的访问
状态查询
状态查询-PON下的ONT状态查询
状态查询-上联端口状态查询
状态查询-端口流量监控
状态查询-系统监控
状态查询-TOPO 图
ONT管理
ONT管理-查看ONT版本信息
ONT管理-查看ONT绑定模板信息
ONT管理-ONT列表
ONT管理-单个ONT管理
ONT管理-批量ONT管理
ONT管理-PON口开启自动发现
ONT管理-手动增加 ONT
ONT管理-ONT认证列表
自动发现管理
自动发现管理-ONT自动发现列表查看
自动发现管理-从自动发现列表批量删除 ONT
自动发现管理-批量添加 ONT 到认证列表(仅支持 SN 注册模式)
自动发现管理-从自动发现列表删除 ONT
自动发现管理-添加ONT到认证列表
模板管理
模板管理-DBA模板-查看当前系统的DBA模板
模板管理-流量模板-删除流量模板
模板管理-流量模板-筛选查看流量模板
模板管理-流量模板-修改流量模板
模板管理-业务模板-查看业务模板
模板管理-流量模板-创建流量模板
模板管理-流量模板-查看流量模板
模板管理-业务模板-删除业务模板
模板管理-业务模板-筛选查看业务模板
模板管理-业务模板-修改业务模板
模板管理-业务模板-创建业务模板
模板管理-业务模板-配置端口 VLAN(仅 SFU 适用)
模板管理-线路模板-筛选查看线路模板
模板管理-业务模板-查看与业务模板绑定的 ONT
模板管理-线路模板-修改线路模板配置
模板管理-线路模板-删除线路模板
模板管理-线路模板-查看线路模板
模板管理-线路模板-配置 T-CONT 绑定 DBA 模板
模板管理-线路模板-配置 GEM 和 T-CONT 绑定
模板管理-线路模板-创建线路模板
模板管理-线路模板-查看与线路模板绑定的 ONT
模板管理-DBA模板-查看当前系统的DBA模板
模板管理-DBA模板-修改 DBA 模板
模板管理-DBA模板-筛选查看 DBA 模板
模板管理-DBA模板-删除 DBA 模板
模板管理-DBA模板-查看与 DBA 模板绑定的线路模板
虚接口
虚接口-查看终端虚接口
虚接口-自动发现列表-自动增加虚端口
虚接口-自动发现列表-手动增加虚端口
虚接口-自动发现列表-查看自动发现列表
虚接口-自动配置模板-删除单个自动配置模板
虚接口-自动配置模板-修改自动配置模板
虚接口-虚端口自动配置-创建自动配置模板
虚接口-虚端口自动配置-查看自动配置模板
虚接口-删除业务虚端口
虚接口-查看虚端口
虚接口-配置虚端口描述信息
虚接口-修改虚端口
虚接口-创建虚接口
虚拟局域网
VLAN-VLAN转换-新增 VLAN 转换
VLAN-VLAN转换-删除 VLAN 转换
VLAN-VLAN转换-查询 VLAN 转换
VLAN-VLAN管理-删除 VLAN
VLAN-VLAN管理-批量配置 VLAN 端口
VLAN-VLAN管理-单个 VLAN 配置
VLAN-VLAN管理-创建VLAN
VLAN-VLAN管理-查看VLAN列表
端口VLAN-从 VLAN 删除指定端口
端口VLAN-将端口加入指定 VLAN
端口VLAN-配置端口缺省 VLAN
端口VLAN-配置端口类型
端口VLAN-查看端口VLAN
系统设置
系统设置-设备管理
系统设置-简易模式
系统设置-命令行登录横幅
系统设置-配置的导入
系统设置-设备的重启
系统设置-设备的备份
系统设置-设备恢复出产设置
系统设置-保存配置
系统设置-查看配置
系统设置-风扇信息
系统设置-风扇管理
系统状态-运行状态
网络接口
网络接口-PON 口访问状态
网络接口-IPv6 状态
网络接口-配置缺省路由(必须存在相应带内或者带外接口的网段)
网络接口-配置 DNS
网络接口-配置带外管理 IPV4 地址(仅支持修改,不支持增加和删除)
网络接口-配置带外管理子IP地址(仅支持修改,不支持增加和删除)
网络接口-配置带外管理 IPV6 地址(仅支持修改,不支持增加和删除)
网络接口-关闭和开启带外管理口的 Telnet 功能
网络接口-带内接口的增删
网络接口-配置带内管理 IPV4 地址
网络接口-配置带内管理 IPV6 地址
网络接口-配置带内管理子IP
网络接口-配置带内管理子 IP DHCP
网络接口-带内管理口关闭和开启Telnet 功能
诊断工具
诊断工具- Ping诊断
诊断工具-Traceroute
升级管理
升级管理-设备升级包的获取
升级管理-设备版本信息的确认
时间管理
时间管理-自动配置时间
时间管理-手动配置时间
时间管理-时区配置
定时任务
定时任务-查看定时任务
定时任务-定时保存任务
定时任务-OLT定时重启
定时任务-ONU定时重启
定时任务-ONU重启策略
访问控制
访问控制-创建访问控制
访问控制-删除访问控制
系统服务
系统服务-配置SSH
系统服务-配置 SNMP 参数
系统服务-配置系统日志服务器 IP
系统服务-配置系统端口
日志查询
日志查询-日志等级配置和日志获取
日志查询-告警列表
用户管理
用户管理-查看用户
用户管理-增加用户
用户管理-删除用户
用户管理-修改当前用户密码
ONT阻止列表
ONT阻止列表-查看ONT阻止列表
ONT阻止列表-增加 ONT 至阻止列表
ONT阻止列表-从阻止列表删除 ONT
PON设置
PON设置-PON设置查看
PON设置-PON口自动发现
PON设置-PON 端口光状态
PON设置-P2P 状态
PON设置-PON 模块配置
PON设置-最大逻辑距离
PON设置-最大逻辑距离
端口管理
端口管理-上联口环路检测
端口管理-PON 环路检测
端口管理-查看端口组
端口管理-端口组隔离模式
端口管理-端口组互通模式
MAC地址表
MAC地址表-MAC 地址老化时间
MAC地址表-静态 MAC 地址添加
MAC地址表-黑洞 MAC 地址添加
MAC地址表-查看 MAC 地址
MAC地址表-删除 MAC 地址
协议管理
协议管理-RTSP
协议管理-IGMP协议开启
协议管理-IGMP Snooping 模式
协议管理-IGMP Proxy 模式
协议管理-组播VLAN配置
协议管理-组播标项
协议管理-DHCP协议开启
协议管理-DHCP中继代理
协议管理-DHCP Option82
协议管理-DHCP监听
协议管理-DHCP 服务器
协议管理-DHCPV6
协议管理-MSTP协议
协议管理-MST 域
协议管理-CIST
协议管理-MSTI
协议管理-MSPT端口配置
协议管理-LLDP协议启动
协议管理-LLDP协议发包配置
协议管理-LLDP协议发包配置
协议管理-LLDP协议端口信息(配置单个端口)
协议管理-LLDP协议端口信息(批量配置端口)
协议管理-LLDP协议邻居信息
协议管理-LLDP协议统计信息
ACL访问控制
ACL访问控制-时间范围
ACL访问控制-ACL 管理
ACL访问控制-ACL 管理(基本ACL)
ACL访问控制-ACL 管理(高级ACL)
ACL访问控制-ACL 管理(链路ACL)
Filter包过滤
QOS流量控制
路由管理
路由管理-静态路由
路由管理-ARP表
链路聚合
链路聚合-手动聚合
链路聚合-LACP聚合
设备安全
设备安全-AAA管理
设备安全-802.1x 认证-服务开启
设备安全-802.1x 认证-端口配置
设备安全-802.1x 认证-认证列表
EPON OLT
盒式EPON OLT硬件规格及安装说明
ZH-4ES硬件规格及安装说明
ZH-4E硬件规格及安装说明
ZH-8E硬件规格及安装说明
盒式EPON OLT 软件调试说明
框式OLT
ZH-MA8500X2 硬件规格及安装说明
本文档发布于深圳智慧光迅信息技术有限公司文档系统
-
+
首页
盒式OLT
GPON OLT
盒式GPON OLT 软件调试说明
协议管理
协议管理-IGMP Proxy 模式
协议管理-IGMP Proxy 模式
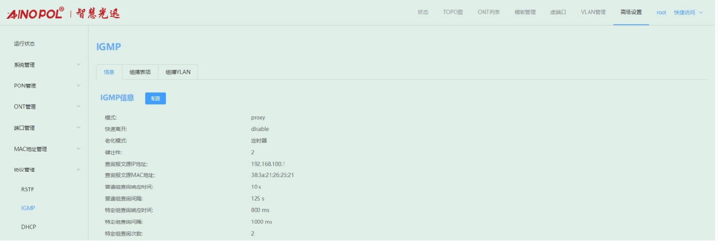
【产品教程】-基础 2026.04.09 盒式GPON 协议管理-IGMP Proxy 模式 进入 IGMP 管理页面,点击“配置”选项,配置 IGMP 模式为 Proxy,以及老化模式、快速离开、健壮性系数、普遍组查询最大响应时间、普遍组查询间隔、特定组查询响应时间、特定组查询间隔和系数等参数。如下图所示:   老化模式:同上 快速离开:同上 健壮性系数:根据网络的稳定性情况变化,用户希望调整健壮性系数时,可使用此命令。设置后,系统使用该健壮性系数以确认组播用户的老化时间。健壮性系数为增强系统的健壮性而设置的系数,它直接影响组播用户的老化时间长短,也影响发送通用组查询报文的次数。如果一个子网可能会丢包,应该增加健壮性系数,以保证组播用户的稳定性。缺省为 2。 查询报文源IP 地址:配置组播路由器向用户侧发送的通用组查询报文或者特定组查询报文的源IP地址,缺省为 192.168.100.1。 查询报文源 MAC 地址:配置组播路由器向用户侧发送的通用组查询报文或者特定组查询报文的源MAC 地址,缺省为设备带内地址。 普遍组查询响应时间:通用组查询报文发出后,在响应时间内所有在线用户都会回应report 报文,缺省下为 10 秒。 普遍组查询间隔:当设备处于 proxy 模式,设备会在每个通用组查询间隔时间发送一个通用组查询报文。缺省为 125 秒。 特定组查询响应时间:特定组查询报文发出后,在响应时间内所有在线用户都会回应report 报文,缺省下为 800 毫秒。 特定组查询间隔:针对某一特定的节目按照此命令设置的间隔发送特定组查询来确认用户是否正在收看该节目,没有收到用户反馈的 report 报文,就认为用户没有在收看这个节目,系统不再发送该节目流给用户,避免用户没有收看节目却仍然收到组播流而浪费了带宽。缺省为1000 毫秒。 特定组查询次数:针对某一特定的节目通过发送 N 次(N 通过此命令设置)特定组查询来确认用户是否正在收看该节目,缺省为 2 次。
智慧光迅
2026年4月10日 19:26
18
0 条评论
转发
收藏文档
上一篇
下一篇
手机扫码
复制链接
手机扫一扫转发分享
复制链接
分享
链接
类型
密码
更新密码
有效期
Markdown文件
Word文件
PDF文档
PDF文档(打印)